How to find and share your Fusion Post
How to open the Fusion Post Library and export a post processor for sharing as a ".cps" file.
Issue
The support team has requested that you share your post to help identify a problem with either a post setting or a toolpath concern.
Answer
Finding the post
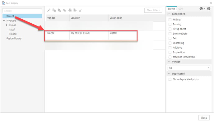
When you first started using your post-processor in Fusion, the post was loaded into the Fusion post library. We can track down the post here.
- Launch Fusion and navigate to Manufacturing > Manage > Post Library

- Your post should appear in the center of the Post Library. If it does, jump to step four; if it does not, continue to step three

- On the left, you can search for the name of the post-processor.,or you can browse for it by selecting the options below "My post's"

- Select your post in the center screen > Export Selected

- Browse to where you want the post exported on your computer > Click Save

- Now you can share the exported ".cps" post by browsing to the saved location on your computer and sending the file.